What Is A Pdu Session In 5G - This article provides a comprehensive overview of pdu sessions in 5g networks, highlighting their evolution from eps. The concept of a pdu session in 5g is crucial for understanding how data connectivity is managed and maintained within the network. A pdu session in 5g is a logical connection established between the user equipment (ue) and a data network (dn).
This article provides a comprehensive overview of pdu sessions in 5g networks, highlighting their evolution from eps. The concept of a pdu session in 5g is crucial for understanding how data connectivity is managed and maintained within the network. A pdu session in 5g is a logical connection established between the user equipment (ue) and a data network (dn).
This article provides a comprehensive overview of pdu sessions in 5g networks, highlighting their evolution from eps. The concept of a pdu session in 5g is crucial for understanding how data connectivity is managed and maintained within the network. A pdu session in 5g is a logical connection established between the user equipment (ue) and a data network (dn).
5G IPv6 (IP V6) PDU Session 5G NR Forum, 41 OFF
A pdu session in 5g is a logical connection established between the user equipment (ue) and a data network (dn). The concept of a pdu session in 5g is crucial for understanding how data connectivity is managed and maintained within the network. This article provides a comprehensive overview of pdu sessions in 5g networks, highlighting their evolution from eps.
5G PDU Session Establishment Analysis NCTI
This article provides a comprehensive overview of pdu sessions in 5g networks, highlighting their evolution from eps. The concept of a pdu session in 5g is crucial for understanding how data connectivity is managed and maintained within the network. A pdu session in 5g is a logical connection established between the user equipment (ue) and a data network (dn).
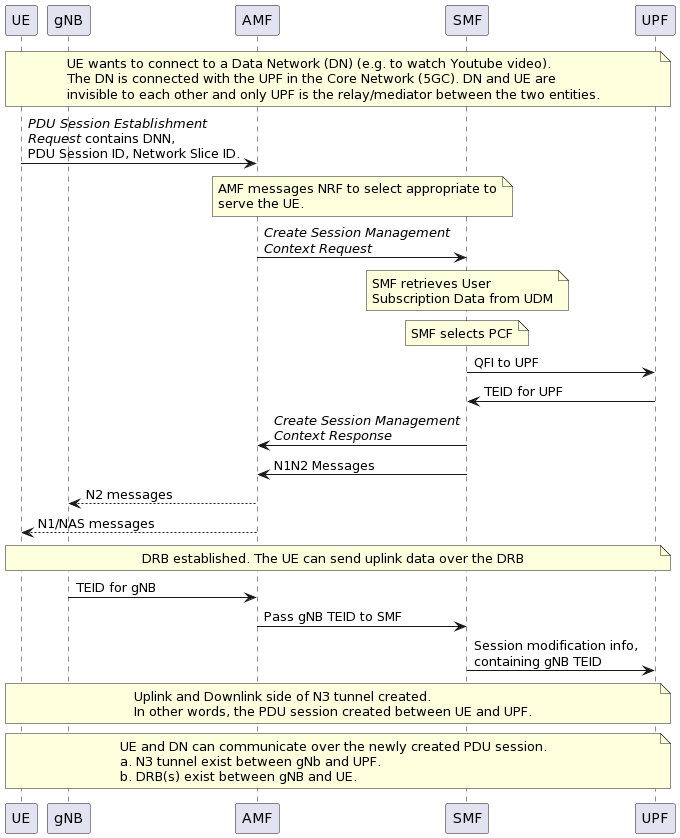
PDU Session in 5G Network Mobile Packet Core
A pdu session in 5g is a logical connection established between the user equipment (ue) and a data network (dn). The concept of a pdu session in 5g is crucial for understanding how data connectivity is managed and maintained within the network. This article provides a comprehensive overview of pdu sessions in 5g networks, highlighting their evolution from eps.
PDU Connectivity Services and PDU Sessions Credly
This article provides a comprehensive overview of pdu sessions in 5g networks, highlighting their evolution from eps. The concept of a pdu session in 5g is crucial for understanding how data connectivity is managed and maintained within the network. A pdu session in 5g is a logical connection established between the user equipment (ue) and a data network (dn).
PDU Session Establishment in 5G. How PDU session is created for a
This article provides a comprehensive overview of pdu sessions in 5g networks, highlighting their evolution from eps. A pdu session in 5g is a logical connection established between the user equipment (ue) and a data network (dn). The concept of a pdu session in 5g is crucial for understanding how data connectivity is managed and maintained within the network.
5G PDU session, where session can only transmit data between UE and UPF
This article provides a comprehensive overview of pdu sessions in 5g networks, highlighting their evolution from eps. A pdu session in 5g is a logical connection established between the user equipment (ue) and a data network (dn). The concept of a pdu session in 5g is crucial for understanding how data connectivity is managed and maintained within the network.
5G PDU Session and Its Types
This article provides a comprehensive overview of pdu sessions in 5g networks, highlighting their evolution from eps. The concept of a pdu session in 5g is crucial for understanding how data connectivity is managed and maintained within the network. A pdu session in 5g is a logical connection established between the user equipment (ue) and a data network (dn).
5G PDU Session Establishment and Wireshark Trace Medium PDF
This article provides a comprehensive overview of pdu sessions in 5g networks, highlighting their evolution from eps. A pdu session in 5g is a logical connection established between the user equipment (ue) and a data network (dn). The concept of a pdu session in 5g is crucial for understanding how data connectivity is managed and maintained within the network.
PDU Session Establishment Procedure Download Scientific Diagram
This article provides a comprehensive overview of pdu sessions in 5g networks, highlighting their evolution from eps. The concept of a pdu session in 5g is crucial for understanding how data connectivity is managed and maintained within the network. A pdu session in 5g is a logical connection established between the user equipment (ue) and a data network (dn).
The message flow diagram for the PDU session establishment. Download
The concept of a pdu session in 5g is crucial for understanding how data connectivity is managed and maintained within the network. This article provides a comprehensive overview of pdu sessions in 5g networks, highlighting their evolution from eps. A pdu session in 5g is a logical connection established between the user equipment (ue) and a data network (dn).
A Pdu Session In 5G Is A Logical Connection Established Between The User Equipment (Ue) And A Data Network (Dn).
The concept of a pdu session in 5g is crucial for understanding how data connectivity is managed and maintained within the network. This article provides a comprehensive overview of pdu sessions in 5g networks, highlighting their evolution from eps.







